Export Menu Doesn't Appear

Export Menu Doesn't Appear

When selecting to "Edit Clip" to create a Project, the Export resource menu does not appear
This can be caused when the channel configuration does not match the Database configuration (eg: Bitrate / Resolution are different)
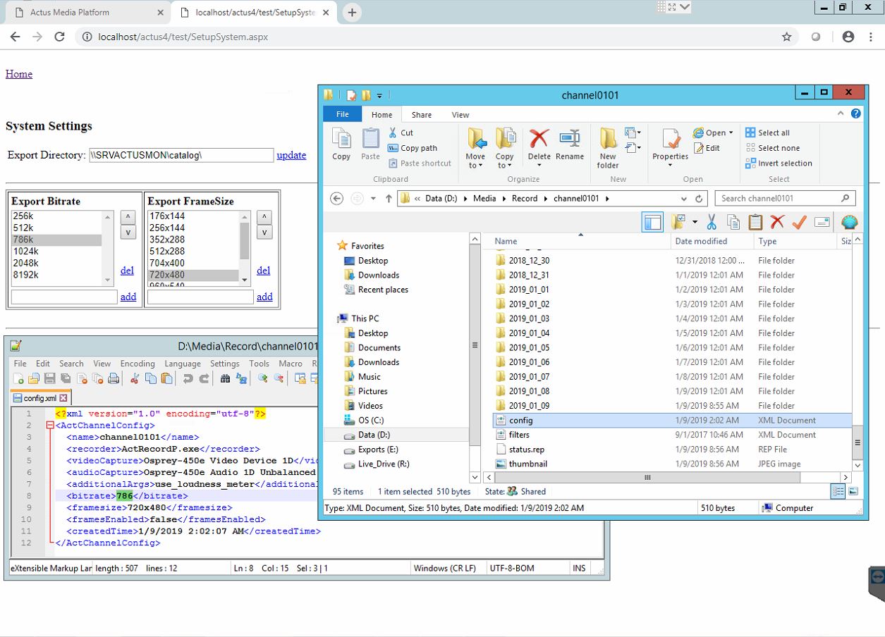
To verify this, open the Config.xml file located under the Channel folder (eg: D:\Media\Record\ChannelXXxx ) and compare it to the DB configuration using: http://localhost/actus4/test
Configuration File

If the numbers in the <bitrate> or <framesize> do not match with the DB configuration, the Export panel will not appear.


    • Related Articles

    • ActTS - Automatic Uploading of EPG/Guide

      Step 1: SystemConfig - Creating the TS Go to the C:\Actus\Bin folder and run the SystemConfig tool If your system has an active license of Transport Stream, then you will have that section appearing in the left panel SystemConfig - TS ...
    • GraphStudio: Blackmagic - Port Configuration

      GraphStudioNext Follow steps #1 to #7 to configure BlackMagic Decklink Video ports, you may need to repeat steps #4 to #6 in order to find the correct settings of the input. The card input configuration MUST match the actual feed. Note: Make sure the ...
    • TSDuck - MPEG Transport Stream Toolkit

      TSDuck is an extensible toolkit for MPEG/DVB transport streams. TSDuck is used in digital television systems for test, monitoring, integration, debug, lab, demo. This toolkit contains many variables, here we will currently focus on HLS streams ...
    • HLS Streams for Testing

      NEW Streaming - Tested January 2, 2023 Perfect Test Channel: http://www.nacentapps.com/m3u8/index.m3u8 http://srv6.zoeweb.tv:1935/z330-live/stream/playlist.m3u8 http://sample.vodobox.net/skate_phantom_flex_4k/skate_phantom_flex_4k.m3u8 SD ...
    • CURL -- usage with Actus

      How to use CURL to test Actus API on Windows 1. Simple API        curl -X POST http://server/actus5/api/ts2/export -H "Content-Type: application/json" -d @json.txt with json.txt file will have the following {       "ts_name" : "MUX 01 (ASI)",     ...